| Computers, Materials & Continua DOI:10.32604/cmc.2021.017966 | ![]() |
| Article |
Using DEMATEL for Contextual Learner Modeling in Personalized and Ubiquitous Learning
1Department of Computer Science and Engineering, National Institute of Technology, Durgapur, India
2Department of Information Systems, Umm Al-Qura University, Makkah, KSA
3Graduate School, Duy Tan University, Da Nang, Vietnam
4Prince Sultan University, Riyadh, Saudi Arabia
*Corresponding Author: Anand Nayyar. Email: anandnayyar@duytan.edu.vn
Received: 19 February 2021; Accepted: 13 April 2021
Abstract: With the popularity of e-learning, personalization and ubiquity have become important aspects of online learning. To make learning more personalized and ubiquitous, we propose a learner model for a query-based personalized learning recommendation system. Several contextual attributes characterize a learner, but considering all of them is costly for a ubiquitous learning system. In this paper, a set of optimal intrinsic and extrinsic contexts of a learner are identified for learner modeling. A total of 208 students are surveyed. DEMATEL (Decision Making Trial and Evaluation Laboratory) technique is used to establish the validity and importance of the identified contexts and find the interdependency among them. The acquiring methods of these contexts are also defined. On the basis of these contexts, the learner model is designed. A layered architecture is presented for interfacing the learner model with a query-based personalized learning recommendation system. In a ubiquitous learning scenario, the necessary adaptive decisions are identified to make a personalized recommendation to a learner.
Keywords: Personalized e-learning; DEMATEL; learner model; ontology; learner context; personalized recommendation; adaptive decisions
The availability of information over the Internet has made learning easier and unlocked different ways of learning [1]. However, recommendation of learning fitting to a learner’s learning suitability and requirement remains lacking. Each Learner is different, in terms of various factors such as knowledge, demographics, environment, situation, difference in learning adeptness, requirements, etc. Accordingly, each learner’s acceptability of the information available on the web is unique. Different situational conditions, educational backgrounds, and cognitive settings do not allow learners to uniformly accept the information or learning material available on the Internet [2]. Arbitrarily overloading learners with information often causes frustration and confusion that leads them to skip the learning process [3], which may lower learning efficiency. In this respect, exercising personalized learning recommendations allows necessary learning adaptation like selection and recommendation of learning information fitting to a learner’s suitability [4]. Advancement in personalized recommendation systems is slow, but progress in formal and informal learning settings is evident. In a formal learning setting, personalization strongly focuses on recommending learning in a guided manner along the learning path set to meet the learning objectives [5]. By contrast, informal learning [6] settings involve an open and unstructured learning scenario where the learners interact with the learning recommendation systems mainly through unstructured queries. Demand for informal learning like self-directed learning [7] and situation-based learning [8] is high. Introducing the personalization aspect to the learning recommendation system can help elicit information overload problems in informal learning settings.
1.1 Personalized Learning Scenario
Personalized learning recommendation for informal learning settings has wide application usage. It is preferred in all learning scenarios where learners need impromptu information fitting to their learning situation and other requirements. Understanding how personalized learning-based recommendation is different from the conventional one is critical. The following scenarios demonstrate the need for personalized learning recommendations.
Case 1: Yaman, a first-year student of a graduate program in biotechnology, wishes to have an understanding of HTML code for web programming classes. He is using his smartphone for learning while sitting in class and is connected to the Web through the institute’s Wi-Fi. Here, the student is unknowledgeable in the subject domain, which is an important consideration for his learning process. Other factors interfering with his learning are the background noise of the classroom, causing loss of concentration, and the Wi-Fi connection with limited bandwidth.
Case 2: Mina, a computer instructor, possesses partial knowledge of data structure and good knowledge on C language. She wants to acquire some knowledge about B+ tree while seated in a bus on her way to her institute. She is using her mobile phone for learning with 3G network connectivity. In this scenario, the person does not know the B+ tree concept and has partial knowledge of data structure. Thus, overloading her with information on the topic will not help. That she has no prior topic knowledge and a beginner on the subject must be considered for appropriate learning delivery. Another factor that must be taken into account is that she uses a feature phone that may not support high-resolution images, high-quality video, and web pages in their standard form. As she is on a moving bus, she may also not have enough time to complete the learning. In addition, disturbances abound like people nearby, noise, and discomfort due to bus movement.
Case 3: Riya, a working professional, is attending a seminar on nanotechnology. While the session is running, she wants to obtain fundamental idea on the technology discussed in the seminar. Here, the time is a constraint for learning, and she wants to learn things in between the running session. She is using an android mobile phone with a 4G connection. In this scenario, the person needs to quickly grasp concepts or topics without many details. Further, the learning ambiance is not conducive due to the noisy background. Moreover, the learner cannot fully concentrate on learning from the mobile device because she has to be more attentive to the ongoing session.
From these scenarios, recommending learning material conventionally does not help. A personalized approach by considering the learners’ situation and condition can help them learn efficiently. Overloading the learners with all possible information does not help. Tailoring information suitable to their present situation helps them understand things quickly.
Personalization of learning requires a critical understanding of the learners and their learning context and suitability. For this, an appropriate learner model is required. The learner model is the computationally comprehensible description of a learner, which allows knowing the what, why, and how about the learner, thereby giving probabilistic reasoning on his/her learning situation, requirement, suitability, and intentions. One of the key success factors for the personalized recommendation system for informal learning settings is the learner model’s right design.
The literature is lacking on learner modeling for personalized learning recommendation systems. Personalized learning applications vary, so do the supporting learning models. As a result, the learner model, which suits existing personalized learning applications, may not be useful for personalized learning based recommendations for informal learning settings in a ubiquitous learning environment. Although learning model standards exist (e.g., Learning Information Package [9]), they ask for learner information, which is generalized in nature. Moreover, they also lack the flexibility to meet the different personalized needs for personalized learning applications. The insufficient standard models and lack of work in fulfilling the typical requirements of personalized learning call for a learner model specific to a personalized learning recommendation system for informal learning.
In this study, we propose a learner model for a query-based personalized recommendation system. The significant contributions of this study are as follows:
• Conducting a real survey on 122 undergraduate students and 86 experts for identifying learner attributes and applying Decision Making Trial and Evaluation Laboratory (DEMATEL).
• Building a learner model for personalized learning.
• Representing the proposed model with an ontological model.
• Presenting a layered architecture for interfacing the learner model with the query-based personalized learning recommendation system.
• Inferring information from the proposed learner model to decide on adapting resources for personalized learning.
The rest of the paper is organized as follows. The related work is reviewed in Section 2. The details of the survey that is carried to identify the most relevant dimensions of the learner in a personalized learning system are provided in Section 3. The proposed learner model is introduced in Section 4. The ontological representation of the proposed model is given in Section 5. The interfacing architecture of the model with the personalized learning recommendation system is presented in Section 6. The information inferred from the proposed model and the decision taken to recommend suitable learning resources are detailed in Section 7. The paper is concluded in Section 8 with a discussion on the further scope of this work.
A learner model is an explicit representation of a learner that characterizes his/her learning requirements [10]. The models are purposefully designed for learning adaptation, learner behavior reasoning, prediction, and the necessary learning navigation. No simple or universal guidelines exist to build a learner model as personalized learning choices vary [11]. Characterizing a learner for his/her learning has many different facets, leading to various opinion assumptions for learner modeling. Although the assumption and design for all learner models differ, categorically, the information featured in the models is of two types–-domain-specific and domain-independent. The domain-specific information specifies the learner’s knowledge of learning domains.
By contrast, the domain-independent information specifies the learner’s trait, activity, goal and objectives, demographics and situational information, background, and experience [12]. In [13], the domain-specific information is featured as the learner’s performance in terms of completed course, whether test or assessment is taken, and achievement gain. The learner’s domain-specific information is also depicted by prior knowledge on the domain, topic, and knowledge gain, as proposed in [14,15]. This information about the learner helps estimate the domain or topic learning suitability for the learner. The domain-independent information, which features the learner’s learning characteristics (behavior, activity, psycho-cognitive skills, etc.) are varyingly selected and represented in the learner model depending on the application requirement. Noted works that showcase the learner features characterizing the domain-independent information for the learner model are listed below.
• Demographic information, current learning status, expectation, and context attribute [13].
• Personal information, ability, preference, learning style, and feedback [14].
• Learner activity, learner information, strategy, learning materials read by the learner, learning time to learn a learning material, and domain knowledge [15].
• Preference, goal, interest, personal information, address, department, organization, title, granularity performance, performance, portfolio, and certification [16].
The learner model’s accuracy to reason and predict the learner depends on the information it contains and its authenticity and validity. Thus, updating the model with correct data input over time is essential. Depending on the learner model’s attribute, different data acquisition and updating approaches are followed. The information about the learner’s activity, situation, and other preferences are obtained by observing learning through sensors [17–21] and subsequently analyzing the captured data. Capturing all the implicit information of the learner is impossible, so the inputs on certain attributes are often collected by the learners. To increase the accuracy and learner–system confidence, models are made open to the learners, describing what the system thinks about them and subsequently calls for the necessary updating from the learners [22].
In online learning, learner models found in the literature differ as per application and learner’s learning needs and characteristics. The learner model tends to be more realistic by including the learner’s internal characteristics like learning behavior and cognitive, affective, and psychological characteristics, hence featuring the learner accurately. Ding et al. [23] proposed a learner model for learning adaptation to online learning. The model has four features, namely, basic information, learning style, knowledge state, and cognitive ability. These characteristics put forward the learner’s suitability for learning and then the appropriate learning adaptation. Mejia et al. [24] proposed a learner model for adaptive recommendation through LMS virtual learning. The model encompasses learner demographics, competence, learning style, reading difficulties, a cognitive trait for adaptive learning analytics, and recommendation. Mobile-based learning demands an understanding of the learner in a dynamic situation. For mobile learning applications, Al-Hmouz et al. [25] put forward the learner model that focuses on four main components, namely, learner status, situation status, and educational activity status of the learner. In another work [26], along with specifying learner’s characteristics, the current environmental and situational characteristics are observed to determine the learner’s real-time learning context. A new model is thus proposed that takes into account the learner’s learning style, knowledge, behavior, learning progress, satisfaction, preference, and environmental parameters (including location, noise, and motion).
Existing studies on learner modeling for online learning differ in terms of how they characterize and represent the learner. The learner models differ based on the learning application and the feasibility to describe a learner. Learner modeling for a recommendation-based learning for informal learning demands understanding the learner and his/her learning situation differently. The impromptu recommending learning demands comprehensive yet wide dimensions of knowledge of the learner. To our best effort, we cannot find any work on learner modeling for a personalized learning recommendation system for informal learning in a ubiquitous learning environment.
3 Identifying Learner’s Attributes
Knowing the learner’s different dimensions for personalized learning in an informal learning scenario is essential. The dimensions are the aspects of the learner that characterize him/her, and they reflect the learner’s contexts in a temporal situation. Thus, identifying the dimensions of the learner is crucial in making an accurate learner model. For the modeling purpose, we adopt the learner’s dimensions proposed by Economides [27]. The different dimensions selected are education, background knowledge, profession, performance, preferences, favorites, interests, health, current physiological needs, physical abilities, cognition, social abilities, cultural abilities, affective state, motivation and conation, learning styles, personality, people (related to), location, mobility, environmental condition, device, and network connectivity. These dimensions are not minimal in describing learners for an informal learning situation. An increase in the number of dimensions may cause integrity and consistency issues in the model.
To select the right set of dimensions, we surveyed learners and experts. We chose 208 candidates for the survey, among which 122 were students and 86 were experts. We considered these two categories of correspondents to have unbiased feedback. The candidates were queried for the impact or influence of the learner’s dimension for learning a topic. The survey details are given in Tab. 1 that shows the accumulative feedback on the acceptance and rejection of each dimension. Based on learners’ feedback, the observed influencing factors whose acceptance rate is greater than 50% are education, background knowledge, performance, preference, cognition, learning style, affective state, device, network, environmental condition, location, mobility, and activity. These dimensions are sufficient to specify the learner and describe him/her for the recommendation system for informal learning.

The selected dimensions of learner can be considered as the factors of the required learning model. These factors may have interdependency (relationship) and relative significance that may cause to influence other factors. Determining this helps design learner models for better data acquisition and probabilistic reasoning for a learner’s informal learning setting. To determine the interdependency among the factors, DEMATEL technique is applied for analysis. This technique finds the interdependency among factors and maps the relationship among them. Further, it helps analyze the cause-and-effect group in the system.
The DEMATEL technique for the listed factors education, background knowledge, performance, cognitive ability, learning style, affective state, learning setting preference, infrastructure and connectivity, environment, location, mobility, and activity is carried out in the following formulating steps.
1) Generating group direct-influence matrix
Seven experts assessed the relationship between all the factors for a direct influence of one factor over others. The experts assessed the influence of one factor on another in the integer scale, 0 = no influence, 1 = low influence, 2 = medium influence, 3 = high influence, and 4 = very high influence. By aggregating the individual expect opinion, the group direct-influence matrix can be obtained by Eq. (1).
where l is the number of direct influenced matrices aggregated. The generated group direct-influence matrix is given in Tab. 2.

2) Generating normalized direct-influence matrix
The normalized direct-influence is obtained by Eq. (2), where s is defined by Eq. (3).
where n is the number of factors. The generated normalized direct-influence matrix is given in Tab. 3.

3) Generating total influence matrix
The total influence matrix is generated using the normalized direct-influence matrix X using Eq. (4).
The total influence matrix thus obtained is given in Tab. 4.

4) Calculating prominence and relation vectors
The vectors R (sum of the rows) and C (sum of the columns) are calculated using Eq. (5).
where i, j
The addition of vector (R + C) is termed as prominence. When j = i, the sum (
The (R − C) shows that education (F1), background knowledge (F2), cognitive ability (F4), infrastructure & connectivity (F8), environment (F9), location (F10), mobility (F11), and activity (F12) influence other factors. The factors performance (F3), learning style (F5), affective state (F6), and learning style (F7) are highly influenced by other factors.

5) Generating influential relation map
The influential relation map (IRM) is obtained based on matrix T, which exhibits the relations among the system’s factors. To build IRM, a simplified normalized total influence Ts is derived based on threshold value ‘
where T is the total influence matrix, and n = 12, the number of factors. The IRM is obtained by Eq. (7) and is given in Tab. 6. The
The IRM demonstrates that education (F1), background knowledge (F2), cognitive ability (F4), location (F10), and activity (F12) are in quadrant I. These factors have high prominence and relation values and are the core factors that contribute significantly to comprehend the learner. Information and connectivity (F8), environment (F9), and mobility (F11) have low prominence and higher relation. They are autonomous and the driving factors in deciding about learner condition and situation. The learner’s setting and preferences (F7) in quadrant III has low prominence and relation and is relatively disconnected. This factor does not influence other factors but is affected by other factors. The learner’s performance (F3), learning style (F5), and affective state (F6) have a low relation but high prominence. These factors are highly influenced by other factors but do not influence other factors and are significant in comprehending the learner.


Figure 1: Interrelationship map showing the relations among the factors
The learner model for a personalized and ubiquitous learning environment is proposed here. The model comprises four components, namely, Learner, Knowledge Background, Learning Fitment, and Learning Situation. Each component is an independent module of the model and describes the learner dimension for learning specified by concepts. The concepts describe the learner’s intrinsic and extrinsic learning contexts.
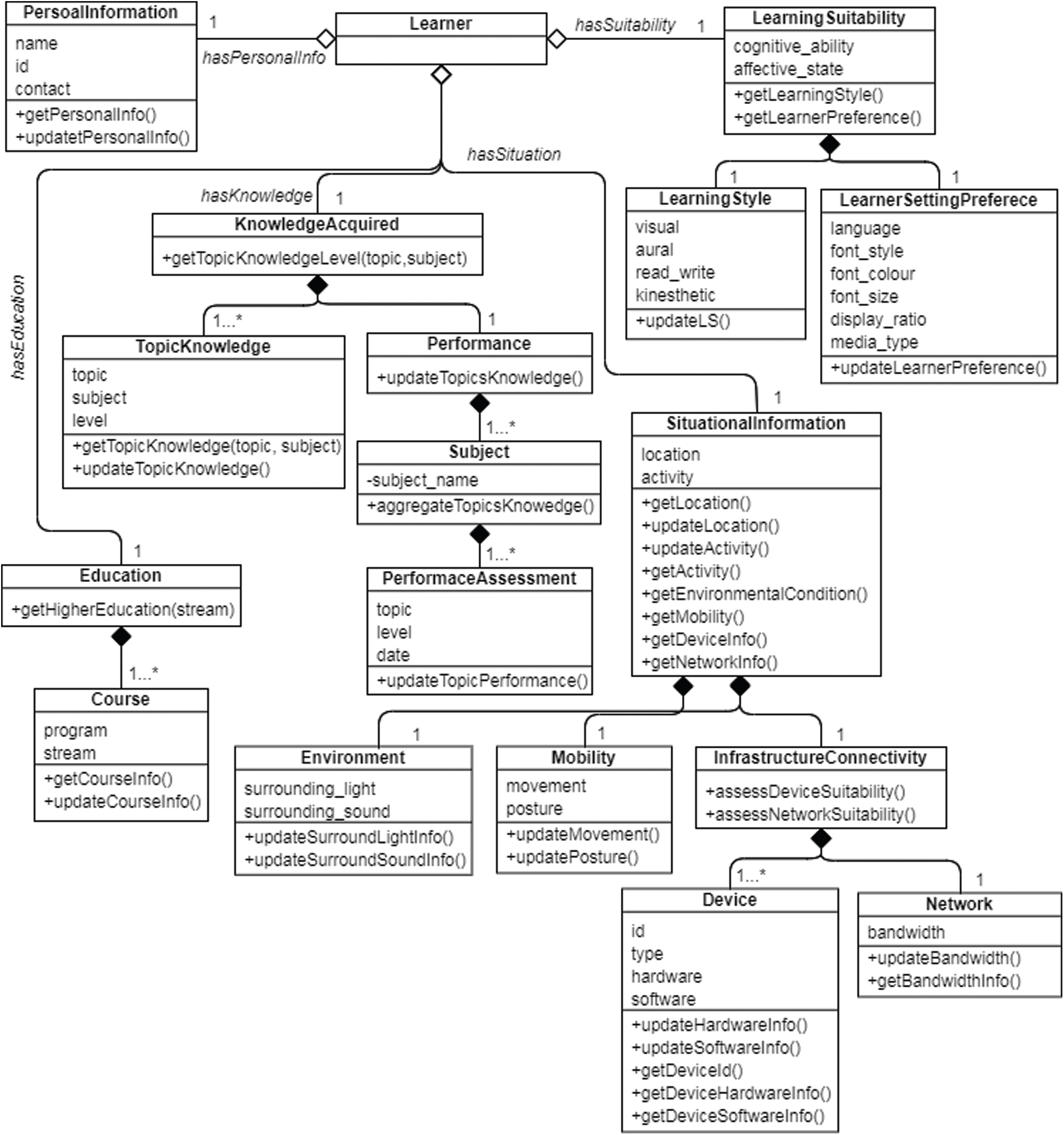
This component describes the demographic dimensions of the learner. The demographic dimension is conceptualized by the concept Personal Information that incorporates the learner’s necessary personal information. It is characterized by the attributes name, ID (learner identification code), and contact (phone number or email ID). These attributes allow recognizing the learner and making correspondence with him/her. Personal Information concept has the following functionalities:
• getPersonalInfo: Provides learner’s personal information such as name, ID, and contact.
• updatePersonalInfo: Updates the attributes for any desired change.
This component represents the learner’s dimensions like learning experience and knowledge gain, which he/she acquired in the past. The information is quite significant in staging the compatibility level of the learner for the recommended learning material. The learning experience and knowledge gain dimensions are conceptualized by the concepts Education and Knowledge Acquired, respectively.
• Education: This concept specifies the learner’s educational background and helps find her learning suitability while pursuing a new learning domain. It has a functionality getHigherEducation(stream) that determines the higher education attained by the learner in a field of study (stream). This concept is composed of a sub-concept Course that incorporates the specification of courses undergone by the learner. A learner may have completed multiple courses in different fields of study. Course is attributed by the followings:
Program: It specifies the learner’s background education (e.g., grade school, high school, diploma, graduate, post-graduate, etc.). This attribute reflects the degree of matureness and efficacy the learner had gained in terms of education.
• Stream: It specifies the attained educational program’s domain (field of study), for example technical, science, literature, health, sociology, and so on. A learner may have undergone different programs and have specialization in more than one stream.
The concept Course has the following functionalities:
• getCourseInfo: Provides the course information in terms of program and stream.
• updateCourseInfo: Updates the attributes for any desired change.
Knowledge Acquired: This concept specifies the learning mastery the learner achieved on subject topics in the past, thus ensuring her learning suitability for learning the related topics. It has a functionality getTopicKnowledgeLevel(topic, subject), which captures the learner’s knowledge level and depth of a topic for a subject. This concept is composed of two sub-concepts, namely, Topic Knowledge and Performance.
• Topic Knowledge: It specifies the topic of a subject the learner learned and the level of knowledge he/she acquired on the topic in the past. Topic Knowledge is characterized by attributes such as topic, subject, and level. The level specifies the extent to which the learner had learned the topic. The knowledge level of a learner on a topic is specified by Bloom’s knowledge levels [28]. The Topic Knowledge concept has two functionalities:
getTopicKnowledge(topic, subject): Returns the learner’s knowledge level for a given topic and the subject.
• updateTopicKnowledge: Updates the attributes for any change.
Performance: The Performance concept specifies how well a learner performed and gained knowledge on subject domains in the past. This concept has updateTopicsKnowledge functionality, which updates the learner’s topics knowledge information based on her performance. Performance is composed of a sub-concept Subject that specifies learner performance on a subject. Subject has an attribute subject name that specifies a particular subject. The concept has aggregateTopicsKnowledge functionality, which aggregates a learner’s performance on the various topic assessments on the subject. Subject is composed of another sub-concept Performance Assessment that captures the learner’s learning performance along the time for different topics of a subject. This concept is attributed by topic, level, and date. The topic specifies the topic on which the learner took the test or assessment, and the level specifies the assessment result. The date specifies the assessment date. This date feature is very useful as it tells how long back the learner had learned the topic, and as a result, whether the learner’s knowledge level for the topic should be considered the same or not. Performance Assessment has functionality updateTopicPerformance that updates the attributes as per the learner’s progress.
This component describes the learner’s learning suitability dimension in the present situation, which is conceptualized by Learning Suitability. This concept exhibits the learner’s intrinsic cognitive and psychological suitability for learning, learning mode, and other learning preferences. It typically specifies the learner’s implicit fitment for learning, thereby rationalizing whether a learning material is suitable for his/her interpretation and comprehension. This concept is featured by the following two attributes:
• Cognitive ability: It specifies the learner’s cognitive abilities or skills like mental mapping, relation making, inferring logic, mathematical skills, abstraction, reasoning, and so on. This attribute helps comprehend the learner’s suitability in decoding and interpreting the information encoded in the learning material.
• Affective state: It specifies the learner’s state of mind like confusion, satisfaction, disappointment, frustration, and delight in a present learning context [29]. The affective state helps to understand learners’ attention and comprehension for learning material in an ongoing learning session.
Learning Suitability has the following two functionalities:
• getLearningStyle: Identifies the current learning style of the learner.
• getLearnerPreference: Determines the current learning setting preferences of the learner.
Learning Suitability is composed of the following two sub-concepts:
i) Learning Style: It specifies the learning strategy, approach, and mode that are preferred by a learner for learning. For learner modeling, we adopted VARK learning style, which specifies a learner’s sensory-based affinity to different modalities of learning like visual, aural, read and write, and kinesthetic. Correspondingly, the concept is attributed by four attributes, namely, visual, aural, read and write, kinesthetic. The Learning Style concept has a functionality updateLS that assesses and updates the attributes with changing learning style of learner.
ii) Learning Setting Preference: It specifies the learner choice for interface setting for learning. The attributes include language, font style, font color, font size, display ratio, and media type. The display ratio is the learner’s preferred display dimension, and media type is the learner’s preference for media like text, image, audio, video, and their types. The concept has functionality updateLearnerPreference that assesses the change in learner preferences and updates the attributes accordingly.
This component describes the learner’s situational dimension, which is conceptualized by Situational Information that exhibits the learner’s external situational information like the device used for learning, surrounding environment, location, activity, and so on. The following two attributes feature this concept.
• Location: It specifies the location of the learner where he/she is presently situated. This attribute helps in predicting the learner’s location-wise suitability for learning.
• Activity: It specifies the learner’s current activity in which he/she is involved while learning, like working, cooking, gardening, traveling, and so on. Determining the learner’s activity directly helps assess the extent to which the learner is psychologically and physically ready for learning. It enables to predict learner engagement level and the probable learning time availability.
The Situational Information concept has the following functionalities:
• getLocation: Returns the present location of the learner.
• updateLocation: Updates the location attribute according to the changing learner’s location.
• upateActivity: Assesses and updates the activity attribute according to the learner’s present activity.
• getActivity: Returns the type of activity (e.g., physical or cognitive) the learner involved in the present context.
• getEnvironmentalCondition: Returns the learner’s present surrounding environmental condition like light, noise, and so on.
• getMobility: Provides the learner’s present body movement and posture.
• getDeviceInfo: Provides the learner’s present learning device specifications information.
• getNetworkingInfo: Provides the present network suitability (bandwidth) to carry out the current learning activity.
Situational Information is composed of the following three sub-concepts:
• Environment: It conceptualizes the learner’s surrounding environment. This helps in determining whether the learner environment is suitable for learning. This concept has two sub-attributes, namely, the surrounding light and surrounding noise. The concept has the following functionalities:
updateSurroundLightInfo: Updates the surrounding light attribute according to the current illumination around the learner.
• updateSurroundSoundInfo: Updates the surrounding noise attribute according to the current sound level around the learner.
Mobility: It is featured by two attributes, namely, movement, and posture. The movement specifies the learner’s current movement type like walking, running, traveling, and so on. The posture specifies the learner’s body posture like lying, sitting, and standing. The concept has the following functionalities:
• updateMovement: Assesses and updates the movement attribute according to the learner’s current movement.
• updatePosture: Assesses and updates the posture attribute according to the learner’s current body posture.
Infrastructure and Connectivity: It specifies the device(s) available to the learner for learning and their network connection. Comprehending these is critical in recognizing whether the learner’s device can support the recommended learning material and the network connectivity is good enough to carry out the information delivery task seamlessly [30]. The concept has two functions, which are assessDeviceSuitability and assessNetworkSuitability, to determine whether the present learner device and the network connection are suitable for carrying out the learning activity. This concept is further composed of the following two sub-concepts:
• Device: It specifies the ubiquitous devices used by the learner for learning. A learner may have more than one learning device. Device is featured by the attributes ID, type, and hardware and software. The ID specifies the device’s identification code, while the type specifies the kind of device it is. The hardware and software specify the respective information of the device. The concept has the functionalities updateHardwareInfo, updateSoftwareInfo, getDeviceId, getDeviceHardwareInfo and getDeviceSoftwareInfo.
• Network: It has an attribute bandwidth that specifies the current learning device’s data exchange capacity. The concept has the following functionalities:
updateBandwidth: Updates the attribute as per the device’s current network bandwidth.
• getBandwidthInfo: Obtains the current network bandwidth of the device presently in use.
For better illustration, we represent the proposed learner model using ontology. An ontology-based model represents the conceptual model of a learner by relating his/her different dimensions at higher-level abstraction. The learner ontology model, shown in Fig. 2, is represented by UML, which presents the concepts discussed in Section 4.
The top class of the learner model is represented by Learner class. This class is an aggregation of PersonalInformation, Education, KnowledgeAcquired, LearningSuitability, and SituationalInformation classes representing the personal information, education, knowledge acquired, learning suitability, and situational information concepts, respectively, of the learner model. The Learner class is associated with the PersonalInformation, Education, KnowledgeAcquired, LearningSuitability, and SituationalInformation classes through the hasPersonalInfo, hasEducation, hasKnowledge, hasSituation, and hasSuitability properties, respectively.

Figure 2: Ontological representation of the learner model

Figure 3: Layered architecture for interfacing learner model with query-based personalized learning recommendation

For necessary learning adaptation, the learner model is interfaced with the personalized learning recommendation system for proper adaptive decision making. Similarly, for necessary updating, the learner model is interfaced with the learner. The layered interface architecture is shown in Fig. 3. The architecture consists of four layers, as described below.
Layer 1: This is the lowest layer of the architecture and is responsible for data exchange. This layer contains interfaces to the database and sensors. The database interface allows moving learner data between the learner model and the database. The database acts as a repository for storing learners’ contextual data. The sensor interface allows the sensors in the learner’s device or other external sensors to receive the learner’s contextual data. In contrast with extrinsic contexts, the intrinsic contexts are very internal to the learner and very difficult to procure. On the basis of changing values, they are also characterized as static and dynamic. The static context is relatively stable and does not often change, whereas the dynamic context values change frequently. The data are acquired through the sensor and user input. Tab. 7 shows the mechanisms to capture the contextual information for the different attributes of the model.
Layer 2: This layer represents the learner model. The learner model acts as an expert system that assesses the learner’s contextual data and takes appropriate reasoning and thereby reflecting the learner’s current state.
Layer 3: The data acquired by the sensor interface are heterogeneous in scale and type. This layer processes the raw data obtained from the data acquisition layer and standardized them to fit into the model.
Layer 4: The interface layer is the top layer of the architecture. The layer consists of the application interface and user input interface. The application interface allows an application program to interface and accesses the learner model. Different applications have varying requirements and accession mechanisms. The application interface gives a standard way to interact with the model. In addition, the user input interface provides an abstraction for query input for a query-based personalized recommendation as well as an interface to take learner context as manual user input.
The layered architecture for the learner model interfacing with the other components in a query-based personalized learning recommendation system is shown through a schematic in Fig. 4. The figure shows the structural layout of different interfacing of learner model and data flow.

Figure 4: Sequentially structured architecture interfacing the model to system and learner

The proposed learner model is advocated to be open to the learner, allowing the learner to visualize the knowledge estimated about him/her through different modes (e.g., visual, graph, and text). An open learner model helps the learner in self-monitoring and reflection. Acquiring the learner’s context and analyzing them is a complex process, which may often lead to incorrect information about the learner. A model open to the learner allows correcting the information and other necessary updating. This enhances model accuracy and increases the learner’s trust in the system.
7 Information Inference and Learning Adaptation
The learner’s different features as defined by the attributes in the model rightly specifies the different academic, behavioral, knowledge, cognition, affective state, preferences, and situational parameters of the learner. These attributes can infer appropriate information and knowledge about the learner, which can estimate the learner’s suitability and preference for learning and relevantly map them for appropriate personalized adaptation. Tab. 8 provides the information obtained from the model’s attributes and the personalized adaptation that can be applied for the query-based personalized learning system.
8 Conclusion and Further Scope
In this study, we designed a learner model for a personalized and ubiquitous learning environment. The model can help the educational recommendation systems to recommend the learning materials that are truly personalized to the learner. A learner can be described by several contextual attributes, but considering all of them is costly for a ubiquitous learning system. To minimize the number of contexts, we surveyed graduate students. We used the DEMATEL technique to establish the importance of the selected contexts. The results show that the selected contexts are sufficient to understand and describe a learner. In addition, the different adaptive decisions can be generated on the basis of the learner context. The deliberation of the learner’s preferences and suitability enables this model to assess learner’s requirement more precisely compared with other existing learner models for ubiquitous learning scenarios. Furthermore, consideration of intrinsic (e.g., knowledge, affective state, cognitive ability, etc.) and extrinsic contexts (e.g., activity, movements, posture, etc.) gives an exact reflection of a learner that facilitates better decision making for learning material recommendation.
This work can further be extended by implementing the proposed model in a personalized recommendation system. This model can also be tried with a formal learning scenario where the range of attribute selection is wider. Moreover, as the intrinsic contexts are difficult to acquire, this opens up an important future research scope.
Funding Statement: This work was supported by the College of Computer and Information Sciences, Prince Sultan University, Saudi Arabia.
Conflicts of Interest: The authors declare that they have no conflicts of interest to report regarding the present study.
1. S. Pal, P. K. D. Pramanik and P. Choudhury, “A step towards smart learning: Designing an interactive video-based m-learning system for educational institutes,” International Journal of Web-Based Learning and Teaching Technologies, vol. 14, no. 4, pp. 26–48, 2019. [Google Scholar]
2. A. Ngampornchai and J. Adams, “Students’ acceptance and readiness for e-learning in Northeastern Thailand,” International Journal of Educational Technology in Higher Education, vol. 13, no. 34, pp. 1–13, 2016. [Google Scholar]
3. S. Pal, P. K. D. Pramanik, T. Majumdar and P. Choudhury, “A semi-automatic metadata extraction model and method for video-based e-learning contents,” Education and Information Technologies, vol. 24, no. 6, pp. 3243–3268, 2019. [Google Scholar]
4. S. Shishehchi, S. Y. Banihashem, N. A. M. Zin and S. A. Mohd Noah, “Review of personalized recommendation techniques for learners in e-learning systems,” in Proc. Int. Conf. on Semantic Technology and Information Retrieval, Putrajaya, Malaysia, 2011. [Google Scholar]
5. O. C. Santos and J. G. Boticario, “Requirements for semantic educational recommender systems in formal e-learning scenarios,” Algorithms, vol. 4, no. 2, pp. 131–154, 2011. [Google Scholar]
6. D. Schugurensky, “The forms of informal learning: Towards a conceptualization of the field,” in Centre for the Study of Education and Work. Toronto: OISE/UT, 2000. [Google Scholar]
7. K. Saks and Ä. Leijen, “Distinguishing self-directed and self-regulated learning and measuring them in the e-learning context,” Procedia-Social and Behavioral Sciences, vol. 112, no. 1, pp. 190–198, 2014. [Google Scholar]
8. J. Feng, Y. Chang, H. Chang, W. S. Erdley, C. Lin et al., “Systematic review of effectiveness of situated e-learning on medical and nursing education,” Worldviews on Evidence-Based Nursing, vol. 10, no. 3, pp. 174–183, 2013. [Google Scholar]
9. IMS Global Learning Consortium, Inc, “IMS learner information package accessibility for LIP information model,” IMS Global Learning Consortium, Inc., 2003. [Online]. Available: http://www.imsglobal.org/accessibility/acclipv1p0/imsacclip_infov1p0.html#1514869 [Accessed 11 March 2021]. [Google Scholar]
10. A. Paiva, J. Self and R. Hartley, “On the dynamics of learner models,” in Proc. European Conf. on Artificial Intelligence, Amsterdam, Netherlands, 1994. [Google Scholar]
11. R. Pelánek, “Bayesian knowledge tracing, logistic models, and beyond: An overview of learner modeling techniques,” User Modeling and User-Adapted Interaction, vol. 27, no. 3, pp. 313–350, 2017. [Google Scholar]
12. L. Nguyen and P. Do, “Learner model in adaptive learning,” in Proc. World Academy of Science, Engineering and Technology, Paris, France, 2008. [Google Scholar]
13. G. Kaya and A. Altun, “A learner model for learning object based personalized learning environments,” in Metadata and Semantic Research, E. García-Barriocanal, Z. Cebeci, M. C. Okur, A. Öztürk (Eds.Berlin, Heidelberg: Springer, pp. 349–355, 2011. [Google Scholar]
14. S. A. Hosseini, A.-R. H. Tawil, H. Jahankhani and M. Yarandi, “Towards an ontological learners’ modelling approach for personalised e-learning,” International Journal of merging Technologies in Learning, vol. 8, no. 2, pp. 4–10, 2013. [Google Scholar]
15. L. Settouti, N. Guin, A. Mille and V. Luengo, “A trace-based learner modelling framework for technology-enhanced learning systems,” in Proc. IEEE Int. Conf. on Advanced Learning Technologies, Sousse, Tunisia, 2010. [Google Scholar]
16. P. Dolog and W. Nejdl, “Challenges and benefits of the semantic web for user modelling,” in Proc. User Modelling Conf., Johnstown, USA, 2003. [Google Scholar]
17. A. K. Dey, B. Poddar, P. K. D. Pramanik, N. C. Debnath, S. Aljahdali et al., “Real-time learner classification using cognitive score,” EPiC Series in Computing (Proc. of the ISCA 35th Int. Conf. on Computers and Their Applications), vol. 69, pp. 264–276, 2020. [Google Scholar]
18. M. N. Giannakos, K. Sharma, S. Papavlasopoulou, I. O. Pappas and V. Kostakos, “Fitbit for learning: Towards capturing the learning experience using wearable sensing,” International Journal of Human-Computer Studies, vol. 136, no. 1071–5819, pp. 102384, 2020. [Google Scholar]
19. F. Alqahtani, S. Katsigiannis and N. Ramzan, “Using wearable physiological sensors for affect-aware intelligent tutoring systems,” IEEE Sensors Journal, vol. 21, no. 3, pp. 3366–3378, 2021. [Google Scholar]
20. S. J. H. Yang, A. F. Huang, R. Chen, S.-S. Tseng and Y.-S. Shen, “Context model and context acquisition for ubiquitous content access in u-learning environments,” in Proc. Int. Conf. on Sensor Networks, Ubiquitous, and Trustworthy Computing, Taichung, Taiwan, 2006. [Google Scholar]
21. M. Carroll, M. Ruble, M. Dranias, S. Rebensky, M. Chaparro et al., “Automatic detection of learner engagement using machine learning and wearable sensors,” Journal of Behavioral and Brain Science, vol. 10, no. 3, pp. 165–178, 2020. [Google Scholar]
22. S. Bull and J. Kay, “Open learner models,” in Advances in Intelligent Tutoring Systems, R. Nkambou, J. Bourdeau, R. Mizoguchi (Eds.Berlin, Heidelberg: Springer, pp. 301–322, 2010. [Google Scholar]
23. W. Ding, Z. Zhu and Q. Guo, “A new learner model in adaptive learning system,” in Proc. Int. Conf. on Computer and Communication Systems, Nagoya, Japan, 2018. [Google Scholar]
24. C. Mejia, S. Gomez, L. Mancera and S. Taveneau, “Inclusive learner model for adaptive recommendations in virtual education,” in Proc. Int. Conf. on Advanced Learning Technologies, Timisoara, Romania, 2017. [Google Scholar]
25. A. Al-Hmouz, J. Shen, J. Yan and R. Al-Hmouz, “Enhanced learner model for adaptive mobile learning,” in Proc. Int. Conf. on Information Integration and Web-based Applications & Services, Paris, France, 2010. [Google Scholar]
26. S. Ennouamani and Z. Mahani, “Designing a practical learner model for adaptive and context-aware mobile learning systems,” International Journal of Computer Science and Network Security, vol. 18, no. 4, pp. 84–93, 2018. [Google Scholar]
27. A. A. Economides, “Adaptive context-aware pervasive and ubiquitous learning,” International Journal of Technology Enhanced Learning, vol. 1, no. 3, pp. 169–192, 2009. [Google Scholar]
28. D. R. Krathwohl, “A revision of Bloom’s taxonomy: An overview,” Theory into Practice, vol. 41, no. 4, pp. 212–218, 2002. [Google Scholar]
29. M. Mukhopadhyay, S. Pal, A. Nayyar, P. K. D. Pramanik, N. Dasgupta et al., “Facial emotion detection to assess learner’s state of mind in an online learning system,” in Proc. Int. Conf. on Intelligent Information Technology, Hanoi, Vietnam, 2020. [Google Scholar]
30. S. Pal, P. Choudhury, S. Mukherjee and S. Nandi, “Knowing minimum mobile device delivery context to maintain standard for m-learning in university scenario,” in Proc. Int. Conf. on Business and Information Management, Durgapur, India, 2014. [Google Scholar]
![]() | This work is licensed under a Creative Commons Attribution 4.0 International License, which permits unrestricted use, distribution, and reproduction in any medium, provided the original work is properly cited. |